Bronnen/middelen
Algemeen: Hoe kom ik aan de juiste papieren om te varen?
De juiste papieren om te mogen varen heten vaarbevoegdheid. Om je vaarbevoegdheid te halen moet je een aantal zaken geregeld hebben:
- een kennisbewijs (diploma van een maritieme opleiding)
- specifieke keuringen, opleidingen en cursussen gevolgd hebben
- ervaring aan boord (dienstijd), met als einddoel het bekwaamheidsbewijs
- een praktijk dag en examen op de simulator (verplicht vanaf april 2026)
Voor ieder vaarwater, type schip en functie kunnen de eisen verschillen.
Daarom hieronder een overzicht van de verschillende eisen voor de verschillende typen vaarbevoegdheden.
Jouw functie op zee:
Dienststijd en het Takenboek
Tijdens je diensttijd, doe je praktische ervaring op. En laat je in de praktijk zien aan je stuurman of kapitein zien dat je diverse zaken begrijpt en onder controle hebt. Deze vaardagen zijn dus een stageperiode.
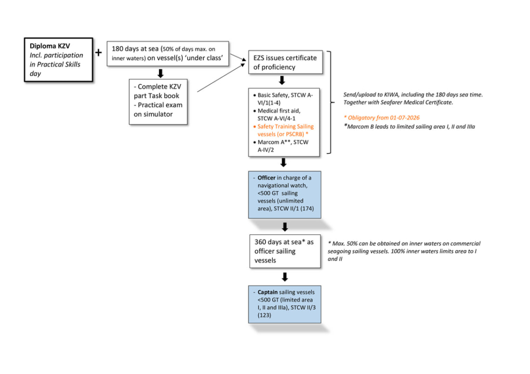
- KZV 180 dagen
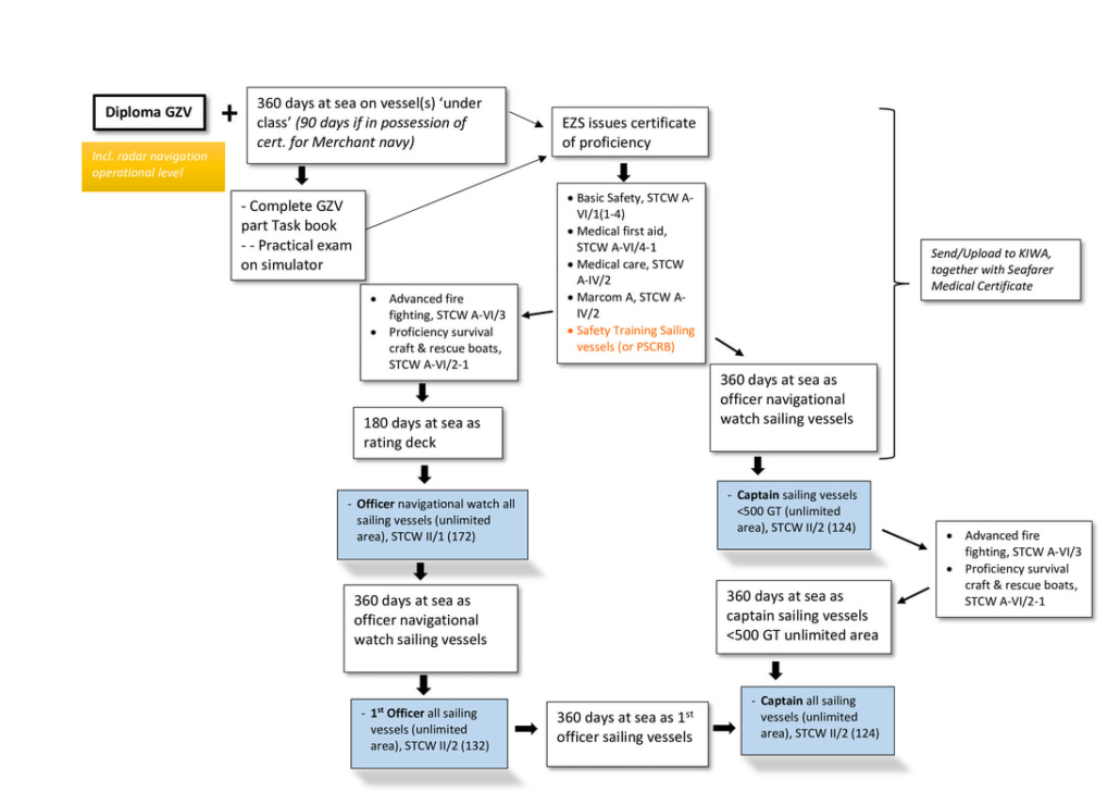
- GZV 360 dagen
Het bijhouden van de vaardagen doe je in het takenboek (Training Record Book). De kapitein of stuurman tekent de vaardagen af. Naast het bijhouden van vaardagen, staan in het takenboek diverse taken. Al deze taken moet je tijdens je periode aan boord laten zien dat je goed kunt uitvoeren en netjes onder controle hebt. De schipper/stuurman beoordeeld dit en tekent ze bij voldoende vaardigheid af.
Het Training Record Book kun je hier downloaden, of je kunt voor € 25,- een papieren versie van het boek kopen bij de school.
Als alle taken zijn afgetekend kom je naar ons (EZS) en lever je je Training Record Book samen met het aanvraagformulier in. Je kunt het ook op eigen risico opsturen, of (liever nog) scannen en opsturen naar cosmo@ezs.nl.
Wij controleren alle ingevulde gegevens en gaan de vaartijd verifiëren (inclusief contact opnemen met de officier of kapitein die de taken heeft afgetekend) en kunnen daarna je Bekwaamheidsbewijs afgeven.
Belangrijke punten in verband met het Training Record Book zijn de volgende:
- De vaardagen dienen te zijn afgetekend op een schip (of schepen) die onder klassevaren of worden ingezet als ‘Training Vessel’. Je kunt contact opnemen met ons om, te bepalen of het schip waarop je vaart in aanmerking komt;
- Een deel van deze vaartijd mag op de binnenvaart worden afgetekend en/of op werktuiglijk voortbewogen schepen (motorschepen). Uiteraard geldt dan dat alleen die taken worden afgetekend die voor de situatie van toepassing zijn. Voor KZV is het aantal vaardagen dat op de binnenvaart afgetekend mag worden maximaal de helft.
- Het bekwaamheidsbewijs dient te worden aangevraagd binnen vier jaarna het behalen van je Kennisbewijs. Dat wil dus zeggen dat de afgetekende taken dus max. 4 jaar oud zijn.
- Je mag al voordat je met school begint vaartijd en taken laten aftekenen! Ook dit is maximaal 4 jaar.
Praktijkdag en simulatorexamen
Vanaf 1 juli 2026 is het verplicht om voorafgaand aan je aanvraag van je bekwaamheidsbewijs een praktijkexamens af te leggen op school: de vaardigheden dag en een examen in de simulator.
Je kunt vrijstelling aanvragen voor deze dag, als je de Checklist Basisvaardigheden laat in laat invullen door een kapitein of schipper.
Bekwaamheidsbewijs
Bij de zeevaartschool kun je nu het bekwaamheidsbewijs aanvragen via dit formulier.
Om het bekwaamheidsbewijs te kunnen afgeven controleren wij alle ingevulde gegevens. Ook gaan we de vaartijd verifiëren. Dat doen we ook contact op te nemen met de officier of kapitein die de taken heeft afgetekend.
Verwerking & kosten
Houd er rekening mee dat wij twee tot drie weken verwerkingstijd na ontvangs van alle documenten. In de vakantieperiode en in de examenperiodes duurt het langer.
Er zijn kosten verbonden aan de verwerking van je aanvraag.
Bekwaamheidsbewijs/Certificate of Proficiency: € 195,-
Verzenden takenboek + aanvraagformulier
Het liefste ontvangen wij het takenboek digitaal, in één keer.
- Mail het boek naar cosmo@ezs.nl via wetransfer. Dit in verband met de grootte van de email. (Stuur geen links naar Google Drive of dropbox, die worden niet behandeld).
- Als bepaalde zaken niet kunnen worden uitgevoerd in het takenboek, dan graag met een korte uitleg.
- vergeet sectie 9 niet in te vullen!
- Vul het aanvraagformulier in en stuur dit mee
Post of langskomen?
Je mag een afspraak maken om het takenboek langs te brengen.
Of het takenboek op te sturen via de post. Dit is wel op eigen risico. (Maak vooraf kopieën voor de zekerheid)
Monsterboekje?
Je kunt je vaartijd ook bijhouden in een Monsterboekje (verkrijgbaar bij het KIWA).
Belangrijkste verschillen
| Kenmerk | Monsterboekje | Takenboek |
| Functie | Identiteitsbewijs en vaartijdregistratie | Opleidingslogboek voor competenties |
| Registratie | Wanneer en waar je hebt gevaren | Wat je aan boord hebt geleerd/gedaan |
| Wie gebruikt het? | Elke professionele zeevarende | Stagiairs en studenten |
| Nodig voor | Werken op zee en verlengen bevoegdheid | Behalen van het eerste diploma/certificaat |
STCW cursussen
STCW staat voor Standards of Training, Certification and Watchkeeping, een internationaal verdrag van de Internationale Maritieme Organisatie (IMO) dat wereldwijde minimumeisen stelt aan de opleiding, certificering en wachtdienst van zeevarenden om de veiligheid op zee te garanderen. Het omvat verplichte trainingen zoals de Basic Safety Training (BST) (basisveiligheid, brandbestrijding, EHBO, persoonlijke overleving) en gespecialiseerde cursussen, zodat iedereen aan boord weet hoe te handelen in noodsituaties, zoals brand, schip verlaten en overleven op zee.
Dat wil zeggen dat
- Ieder bemanningslid moet in bezit zijn van Basic Safety Training (5 jaar geldig, daarna een herhgalingscursus nodig)
- Op zeeschepen met een beperkt vaargebied moet de kapiteinen diegene die gewoonlijk belast is met de medische zorg aan boord in het bezit zijn van het certificaat Medical First Aid. (5 jaar geldig, daarna een herhgalingscursus nodig)
De zeevaarstchool biedt deze curssen aan voor al haar leerlingen en oud leerlingen KZV en GZV. Hier kun je meer informatie vinden over deze cursussen.
Vaarbevoegdheid aanvragen
Vaarbevoegdheid aanvragen doe bij het Kiwa (www.kiwaregister.nl). Doe dit binnen vier jaar na afgifte van het bekwaamheidsbewijs. De KIWA rekent kosten voor het afgeven van het Vaarbevoegdheidsbewijs.
Voor de aanvraag heb je nodig:
- Bekwaamheidsbewijs,
- Medische keuring voor de zeevaart,
- MARCOM certificaat
- Basic Safety certificaat
- Medical First Aid certificaat
Jouw functie op het binnenwater:
Deksman binnenwater
Om aan boord van een zeilend binnenvaartschip deksman te worden heb je geen opleiding nodig.
Je hebt een medische binnenvaart keuring nodig, BHV (bedrijfshulpverlening) en een certificaat deksman.
Deze ontvang je na afloop van de cursus Deksman. Deze kun je volgen aan de Zeevaartschool. Meer informatie daarover kun je hier vinden.
Zeilbewijs binnenwater – schipper zeilende binnenvaart
Vaarbevoegdheden voor Nederlandse binnenwateren worden afgegeven door het CBR (afdeling CCV). Na een Kennisbewijs KZV en twee seizoenen (*) aantoonbare vaartijd kom je in aanmerking voor een Zeilbewijs (Schipper Zeilvaart). De procedure voor het aanvragen van het Zeilbewijs staat hier beschreven.
(*) De vereiste vaartijd voor Zeilvaart is met maximaal 1 jaar te verminderen als u kunt aantonen dat u hebt gevaren als lid van de dekbemanning van een zeilschip:
– bestemd voor de bedrijfsmatige vaart op zee; en/of
– met een lengte van 15 meter of meer, bestemd voor de niet-bedrijfsmatige vaart op zee.
Rating deck (gezel) op zeilschepen
Je kunt met vaartijd vanuit de bruine vloot doorstromen naar matroos op zeegaande zeilschepen.
Voor de algemene vaarbevoegdheid Rating deck (gekwalificeerd gezel dek alle schepen) dient alle vaartijd op zee te zijn gemaakt.

Rating deck zeilschepen

Kleine Zeilvaart

Grote Zeilvaart
Meer informatie over de aanvraagprocedure staat op de site van Kiwa register.
Een uitgebreide handleiding van “Rood boven Groen” vind je hier.
Doorstroming handelsvaart
Je kunt doorstromen naar de handelsvaart:
Met je Bekwaamheidsbewijs GZV kun je een aanvullende opleiding doen, bij het ROC in Urk.
Daarna kun je binnen een jaar (inclusief 90 dagen stage) je Vaarbevoegdheid Stuurman alle schepen (MBO 4) te halen.
Meer info op deze pagina.
Andere bevoegdheden
Klein vaarbewijs
Met het kennisbewijs KZV (of GZV) kun je volledige vrijstelling krijgen voor de aanvraag van een Klein Vaarbewijs II, mits u in bezit bent van een Klein Vaarbewijs 1.
Voor meer informatie en aanvragen: klik hier (site CBR).
Yachtmaster
MCA YACHT MASTER ACCREDITATIE ZEILVAARBEVOEGDHEID
Voor een verslag van wat te doen: klik hier.

U kunt ook met uw kennisbewijs een ICC (International Certificate of Competency pleasure craft) Coastal Waters aanvragen, kijk daarvoor op deze (CBR) pagina
Foto komt van de CBR site
Als je vaarbevoegdheid verlopen is
Afhankelijk van hoelang geleden je vaarbevoegdheid is verlopen dien je van een van de volgende mogelijkheid gebruik te maken.
Bij een Vaarbevoegdheidsbewijs dat korter dan 5 jaar is verlopen zijn er drie mogelijkheden om weer in het bezit te komen van een geldig vaarbevoegdheidsbewijs:
- Een nieuw Kennisbewijs halen.
- Boven de sterkte 3 maanden ervaring opdoen.
Voorwaarde is dat dit gebeurt in de zes maanden direct voorafgaand aan de datum van de aanvraag tot vernieuwing - Met een ambtshalve vaarbevoegdheidsbewijs 3 maanden ervaring opdoen, in een functie op een lager niveau dan waarvoor het ongeldig geworden vaarbevoegdheidsbewijs gold.
Voorwaarde is dat dit gebeurt in de zes maanden voorafgaand aan de datum van de aanvraag tot vernieuwing. Let op: een kapitein kan met een ambtshalve vaarbevoegdheidsbewijs niet als eerste stuurman varen. Dit omdat een eerste stuurman als plaatsvervanger van de kapitein optreedt. Bij een verlopen kapiteins- vaarbevoegdheidsbewijs, vaart de persoon dus 3 maanden met een ambtshalve vaarbevoegdheidsbewijs als wachtstuurman.
Meer dan 5 jaar
Een Vaarbevoegdheidsbewijs dat meer dan 5 jaar is verlopen. Dat heeft slechts één mogelijkheid: een nieuw bekwaamheidsbewijs halen…
Dit bekwaamheids bewijs halen kan op twee manieren:
- Alle examens opnieuw doen op de daartoe aangewezen data.
Met de gemaakte vaartijd (in de afgelopen 5 jaar) kun je dan een bekwaamheidsbewijs aanvragen - Een EVC-traject opstarten: Dit is een persoonlijk traject. Afhankelijk van actuele vaartijd, ervaring en kennis word je (na een intake op school) uitgenodigd om een kennistoets op school en/of opdrachten boord te maken waarin onderdelen van de belangrijkste vakken zijn opgenomen.
De kosten hiervoor bedragen (in 2024) minimaal €1050,- en maximaal €1750,- . Dit bedrag is inclusief beoordeling vaartijd en afgifte bekwaamheidsbewijs (indien voldoende vaartijd is verzameld).
